Страница 1 из 2
Автокик - прерывание заклинаний
Добавлено: 03 янв 2019, 13:26
BlackDPS
1. Прерывание обычных заклинаний
Обязательно указываем что каст является прерываемым
Диапазон должен быть указан без включения нуля - использовать круглую скобку (

- interupt1.png (9.46 КБ) 42472 просмотра
2. Прерывание канальных заклинаний
Так же указываем что каст прерываемый
Касты что почти кончились прерывать не нужно, потому ставим что осталось > 1 секунды

- interupt2.png (8.75 КБ) 42472 просмотра
В условии "произношение" можно указывать список заклинаний для автокика
Re: Автокик - прерывание заклинаний
Добавлено: 04 янв 2019, 20:15
SantaChe
кик на канальные не работает
через эту систему кика нагрузка больше почему то, раньше при старом способе так не просаживало фпс (хотя мне может казаться

)
Re: Автокик - прерывание заклинаний
Добавлено: 01 ноя 2020, 20:18
SantaChe
Как не работал кик канальных заклинаний так и не работает

Re: Автокик - прерывание заклинаний
Добавлено: 02 ноя 2020, 04:18
eminsk
SantaChe писал(а): ↑01 ноя 2020, 20:18
Как не работал кик канальных заклинаний так и не работает
На канальных нужно не ставить галочку и прописать название заклинания и собьет тогда
Re: Автокик - прерывание заклинаний
Добавлено: 02 ноя 2020, 09:18
SantaChe
eminsk писал(а): ↑02 ноя 2020, 04:18
SantaChe писал(а): ↑01 ноя 2020, 20:18
Как не работал кик канальных заклинаний так и не работает
На канальных нужно не ставить галочку и прописать название заклинания и собьет тогда
ну в гайде по другому написано

Получается проверки на защищённый каст нет.... это плохо
Re: Автокик - прерывание заклинаний
Добавлено: 02 ноя 2020, 22:04
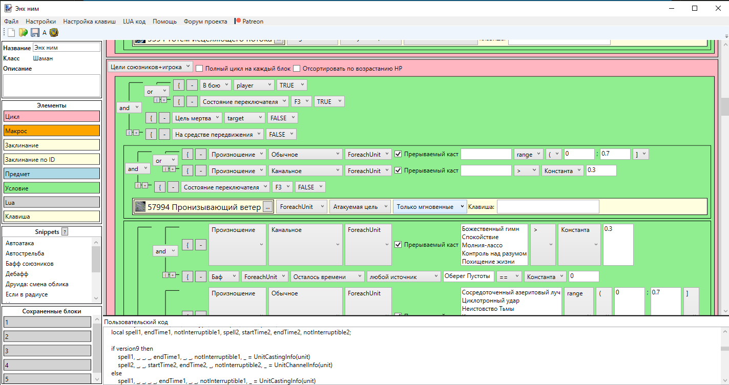
Strudel
Попробуй так, только на свой кик замени

- Безымянный.png (98.48 КБ) 41303 просмотра
Код: Выделить всё
function CheckTypeCast(Unit)
local spell, _, _, _, _, _, _, _, interrupt = UnitCastingInfo(Unit)
if spell then
if interrupt == false then
return 1
end
if interrupt == true then
return 2
end
end
local spell, _, _, _, _, _, _, interrupt = UnitChannelInfo(Unit)
if spell then
if interrupt == false then
return 1
end
if interrupt == true then
return 2
end
end
return 0
end
local function CalcChannelingStart(startTime)
return GetTime()-startTime/1000;
end
function MyCastRemain(unit, CastType, checkspell, Interruptible)
local spell1, endTime1, notInterruptible1, spell2, startTime2, endTime2, notInterruptible2;
if version9 then
spell1, _, _, _, endTime1, _, _, notInterruptible1, _ = UnitCastingInfo(unit)
spell2, _, _, startTime2, endTime2, _, notInterruptible2, _ = UnitChannelInfo(unit)
else
spell1, _, _, _, _, endTime1, _, _, notInterruptible1, _ = UnitCastingInfo(unit)
spell2, _, _, _, startTime2, endTime2, _, notInterruptible2, _ = UnitChannelInfo(unit)
end;
if (notInterruptible1 and Interruptible) then return 0; end
if (notInterruptible2 and Interruptible) then return 0; end
if spell1 and (CastType == 0 or CastType == 2) and (checkspell == nil or string.upper(checkspell) == string.upper(spell1)) then return CalcCastingFinish(endTime1); end
if spell2 and (CastType == 1 or CastType == 2) and (checkspell == nil or string.upper(checkspell) == string.upper(spell2)) then return CalcChannelingStart(startTime2); end
return 0;
end
Re: Автокик - прерывание заклинаний
Добавлено: 08 ноя 2020, 11:03
SantaChe
Спасибо, работает
Re: Автокик - прерывание заклинаний
Добавлено: 09 ноя 2020, 02:09
uaz266
Strudel писал(а): ↑02 ноя 2020, 22:04
Попробуй так, только на свой кик замени Безымянный.png
Код: Выделить всё
function CheckTypeCast(Unit)
local spell, _, _, _, _, _, _, _, interrupt = UnitCastingInfo(Unit)
if spell then
if interrupt == false then
return 1
end
if interrupt == true then
return 2
end
end
local spell, _, _, _, _, _, _, interrupt = UnitChannelInfo(Unit)
if spell then
if interrupt == false then
return 1
end
if interrupt == true then
return 2
end
end
return 0
end
local function CalcChannelingStart(startTime)
return GetTime()-startTime/1000;
end
function MyCastRemain(unit, CastType, checkspell, Interruptible)
local spell1, endTime1, notInterruptible1, spell2, startTime2, endTime2, notInterruptible2;
if version9 then
spell1, _, _, _, endTime1, _, _, notInterruptible1, _ = UnitCastingInfo(unit)
spell2, _, _, startTime2, endTime2, _, notInterruptible2, _ = UnitChannelInfo(unit)
else
spell1, _, _, _, _, endTime1, _, _, notInterruptible1, _ = UnitCastingInfo(unit)
spell2, _, _, _, startTime2, endTime2, _, notInterruptible2, _ = UnitChannelInfo(unit)
end;
if (notInterruptible1 and Interruptible) then return 0; end
if (notInterruptible2 and Interruptible) then return 0; end
if spell1 and (CastType == 0 or CastType == 2) and (checkspell == nil or string.upper(checkspell) == string.upper(spell1)) then return CalcCastingFinish(endTime1); end
if spell2 and (CastType == 1 or CastType == 2) and (checkspell == nil or string.upper(checkspell) == string.upper(spell2)) then return CalcChannelingStart(startTime2); end
return 0;
end
Кикакет рандомно в разное время?
Re: Автокик - прерывание заклинаний
Добавлено: 09 ноя 2020, 10:30
SantaChe
В заданном промежутке времени

как твоя ротация позволит получается, каст ведь не прерывает
Re: Автокик - прерывание заклинаний
Добавлено: 09 ноя 2020, 12:51
uaz266
SantaChe писал(а): ↑09 ноя 2020, 10:30
В заданном промежутке времени

как твоя ротация позволит получается, каст ведь не прерывает
Сделал, попробовал по ощущениям в одно и то же время кик делает, палево.