Страница 1 из 2
					
				Автокик - прерывание заклинаний
				Добавлено: 03 янв 2019, 13:26
				 BlackDPS
				1. Прерывание обычных заклинаний
Обязательно указываем что каст является прерываемым
Диапазон должен быть указан без включения нуля - использовать круглую скобку (
			
		
				
			
 
						- interupt1.png (9.46 КБ) 41911 просмотров
 
		
		
		
		
			 
2. Прерывание канальных заклинаний
Так же указываем что каст прерываемый
Касты что почти кончились прерывать не нужно, потому ставим что осталось > 1 секунды
			
		
				
			
 
						- interupt2.png (8.75 КБ) 41911 просмотров
 
		
		
		
		
			 
В условии "произношение" можно указывать список заклинаний для автокика
 
			 
			
					
				Re: Автокик - прерывание заклинаний
				Добавлено: 04 янв 2019, 20:15
				 SantaChe
				кик на канальные не работает 
через эту систему кика нагрузка больше почему то, раньше при старом способе так не просаживало фпс (хотя мне может казаться  

 )
 
			 
			
					
				Re: Автокик - прерывание заклинаний
				Добавлено: 01 ноя 2020, 20:18
				 SantaChe
				Как не работал кик канальных заклинаний так и не работает 

 
			 
			
					
				Re: Автокик - прерывание заклинаний
				Добавлено: 02 ноя 2020, 04:18
				 eminsk
				SantaChe писал(а): ↑01 ноя 2020, 20:18
Как не работал кик канальных заклинаний так и не работает 
 
На канальных нужно не ставить галочку и прописать название заклинания и собьет тогда
 
			 
			
					
				Re: Автокик - прерывание заклинаний
				Добавлено: 02 ноя 2020, 09:18
				 SantaChe
				eminsk писал(а): ↑02 ноя 2020, 04:18
SantaChe писал(а): ↑01 ноя 2020, 20:18
Как не работал кик канальных заклинаний так и не работает 
 
На канальных нужно не ставить галочку и прописать название заклинания и собьет тогда
 
ну в гайде по другому написано 

Получается проверки на защищённый каст нет.... это плохо
 
			 
			
					
				Re: Автокик - прерывание заклинаний
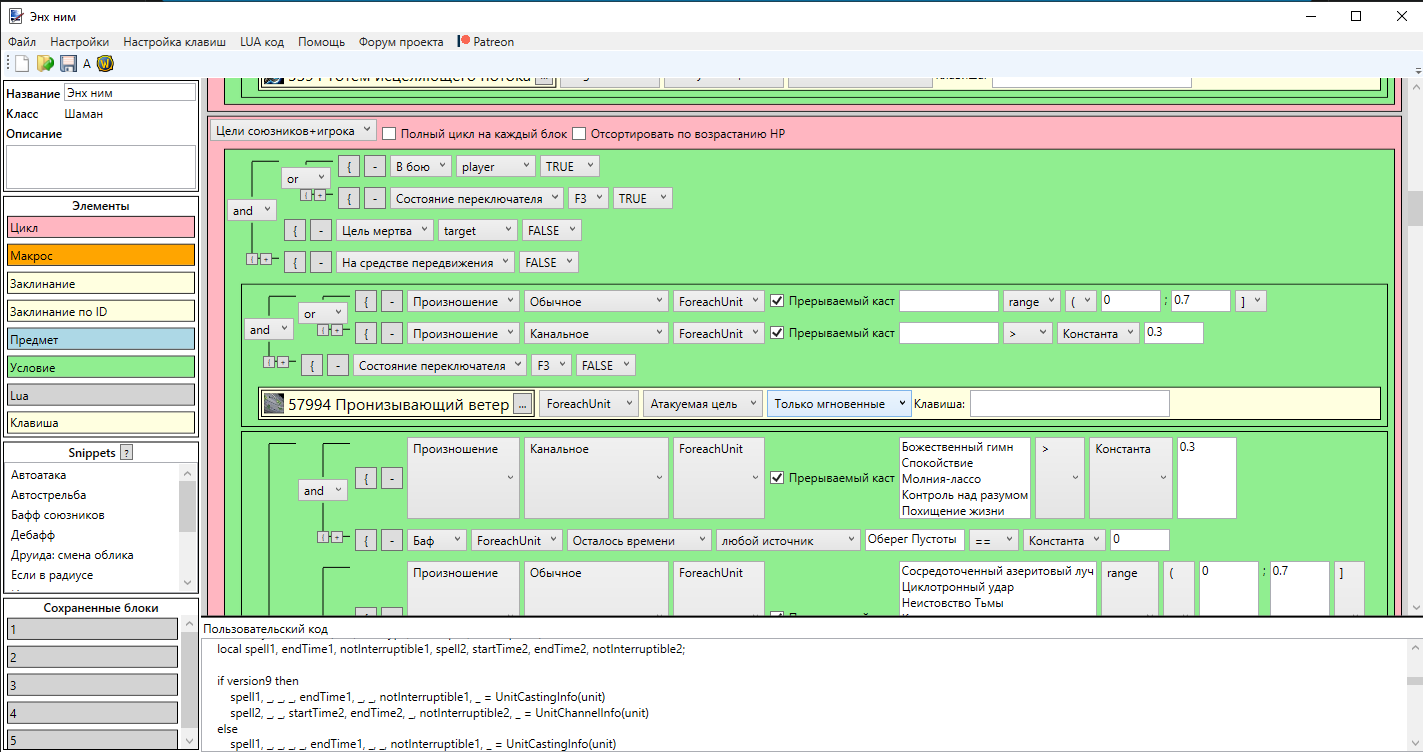
				Добавлено: 02 ноя 2020, 22:04
				 Strudel
				Попробуй так, только на свой кик замени 
			
		
				
			
 
						- Безымянный.png (98.48 КБ) 40742 просмотра
 
		
		
		
		
			 
Код: Выделить всё
function CheckTypeCast(Unit)
local spell, _, _, _, _, _, _, _, interrupt = UnitCastingInfo(Unit)
if spell then
   if interrupt == false then
      return 1
   end
   if interrupt == true then
      return 2
   end
end
local spell, _, _, _, _, _, _, interrupt = UnitChannelInfo(Unit)
if spell then
   if interrupt == false then
      return 1
   end
   if interrupt == true then
      return 2
   end
end
return 0
end
local function CalcChannelingStart(startTime)
    return GetTime()-startTime/1000;
end
function MyCastRemain(unit, CastType, checkspell, Interruptible)
    local spell1, endTime1, notInterruptible1, spell2, startTime2, endTime2, notInterruptible2;
    if version9 then
        spell1, _, _, _, endTime1, _, _, notInterruptible1, _ = UnitCastingInfo(unit)
        spell2, _, _, startTime2, endTime2, _, notInterruptible2, _ = UnitChannelInfo(unit)
    else
        spell1, _, _, _, _, endTime1, _, _, notInterruptible1, _ = UnitCastingInfo(unit)
        spell2, _, _, _, startTime2, endTime2, _, notInterruptible2, _ = UnitChannelInfo(unit)
    end;
    
    if (notInterruptible1 and Interruptible) then return 0; end
    if (notInterruptible2 and Interruptible) then return 0; end
    if spell1 and (CastType == 0 or CastType == 2) and (checkspell == nil or string.upper(checkspell) == string.upper(spell1)) then return CalcCastingFinish(endTime1); end
    if spell2 and (CastType == 1 or CastType == 2) and (checkspell == nil or string.upper(checkspell) == string.upper(spell2)) then return CalcChannelingStart(startTime2); end
    return 0;
end
 
			 
			
					
				Re: Автокик - прерывание заклинаний
				Добавлено: 08 ноя 2020, 11:03
				 SantaChe
				Спасибо, работает
			 
			
					
				Re: Автокик - прерывание заклинаний
				Добавлено: 09 ноя 2020, 02:09
				 uaz266
				Strudel писал(а): ↑02 ноя 2020, 22:04
Попробуй так, только на свой кик замени Безымянный.png
Код: Выделить всё
function CheckTypeCast(Unit)
local spell, _, _, _, _, _, _, _, interrupt = UnitCastingInfo(Unit)
if spell then
   if interrupt == false then
      return 1
   end
   if interrupt == true then
      return 2
   end
end
local spell, _, _, _, _, _, _, interrupt = UnitChannelInfo(Unit)
if spell then
   if interrupt == false then
      return 1
   end
   if interrupt == true then
      return 2
   end
end
return 0
end
local function CalcChannelingStart(startTime)
    return GetTime()-startTime/1000;
end
function MyCastRemain(unit, CastType, checkspell, Interruptible)
    local spell1, endTime1, notInterruptible1, spell2, startTime2, endTime2, notInterruptible2;
    if version9 then
        spell1, _, _, _, endTime1, _, _, notInterruptible1, _ = UnitCastingInfo(unit)
        spell2, _, _, startTime2, endTime2, _, notInterruptible2, _ = UnitChannelInfo(unit)
    else
        spell1, _, _, _, _, endTime1, _, _, notInterruptible1, _ = UnitCastingInfo(unit)
        spell2, _, _, _, startTime2, endTime2, _, notInterruptible2, _ = UnitChannelInfo(unit)
    end;
    
    if (notInterruptible1 and Interruptible) then return 0; end
    if (notInterruptible2 and Interruptible) then return 0; end
    if spell1 and (CastType == 0 or CastType == 2) and (checkspell == nil or string.upper(checkspell) == string.upper(spell1)) then return CalcCastingFinish(endTime1); end
    if spell2 and (CastType == 1 or CastType == 2) and (checkspell == nil or string.upper(checkspell) == string.upper(spell2)) then return CalcChannelingStart(startTime2); end
    return 0;
end
 
 
Кикакет рандомно в разное время?
 
			 
			
					
				Re: Автокик - прерывание заклинаний
				Добавлено: 09 ноя 2020, 10:30
				 SantaChe
				В заданном промежутке времени 

 как твоя ротация позволит получается, каст ведь не прерывает
 
			 
			
					
				Re: Автокик - прерывание заклинаний
				Добавлено: 09 ноя 2020, 12:51
				 uaz266
				SantaChe писал(а): ↑09 ноя 2020, 10:30
В заданном промежутке времени 

 как твоя ротация позволит получается, каст ведь не прерывает
 
Сделал, попробовал по ощущениям в одно и то же время кик делает, палево.